고위험 하천횡단교량 세굴조사 가이드라인
by ✯
2025년 2월 국토안전관리원이 '고위험 하천횡단교량 세굴조사 가이드라인'을 발표했다.
그리고 국토부는 같은 시기, 고위험 교량 세굴조사를 위한 긴급안전점검을 실시하라고 각 교량 관리주체에게 공문이 내려간 것 같다. 아래는 그 실시 안내 관련 파일이다.


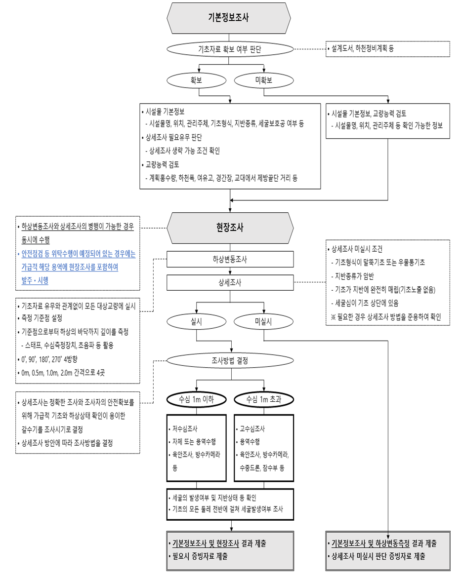
가이드라인과 실시안내 내용에 공통으로 '세굴조사 흐름도'가 들어있다.
이걸 '안전점검등에 현장조사를 포함하여 발주,시행' 이라고 파란색으로 강조하고 있다.
그러나 당해년 우기 전에 완료하라는 지시를 당해년 2월에 내려보내면 그 사이 이미 진단/점검을 발주해 버린 상태에서는 '별도 발주'외에는 답이 없게 된다.
따라서 국토부에서 각 관리주체에 보낸 지시공문은 다소 무리한 부분이 있다고 보인다.
그리고 세굴조사 가이드라인에서 '하상변동조사'라는 용어를 쓰고 있는데
하상변동조사는 수자원이나 하천파트에서 사용하는 기존용어이다. 그런데 같은 용어를 언급하면서 내용을 보면 수자원/하천 분야에서 사용하는 의미와는 다르게 설명하고 있다.
용어는 공공재이다.
특정 분야에서 필요하다고 다른분야에서 기존에 사용하고 있는 용어를 무단으로 가져와서 다른 뜻으로 활용해서는 안된다.
따라서 '하상변동조사'라는 용어를 국토안전관리원에서 아래와 같이 교량세굴에 특화된 것처럼 사용해서는 안된다고 생각한다.

고위험 교량 세굴조사 결과보고 양식은 다음과 같다.
'규정및지침' 카테고리의 다른 글
| 교량 배수관 길이 관련 자료 (0) | 2025.03.27 |
|---|---|
| 정기안전점검 결과보고서 작성시 포함사항 (0) | 2025.02.27 |
| PSC 거더 제작,인양,거치 시 점검 체크리스트 (0) | 2025.02.04 |
| 안전점검등 및 성능평가의 실시범위 (0) | 2025.01.09 |
| 모호한 '바닥판 상태평가 기준' (0) | 2025.01.03 |
블로그의 정보
구조진단노트
✯